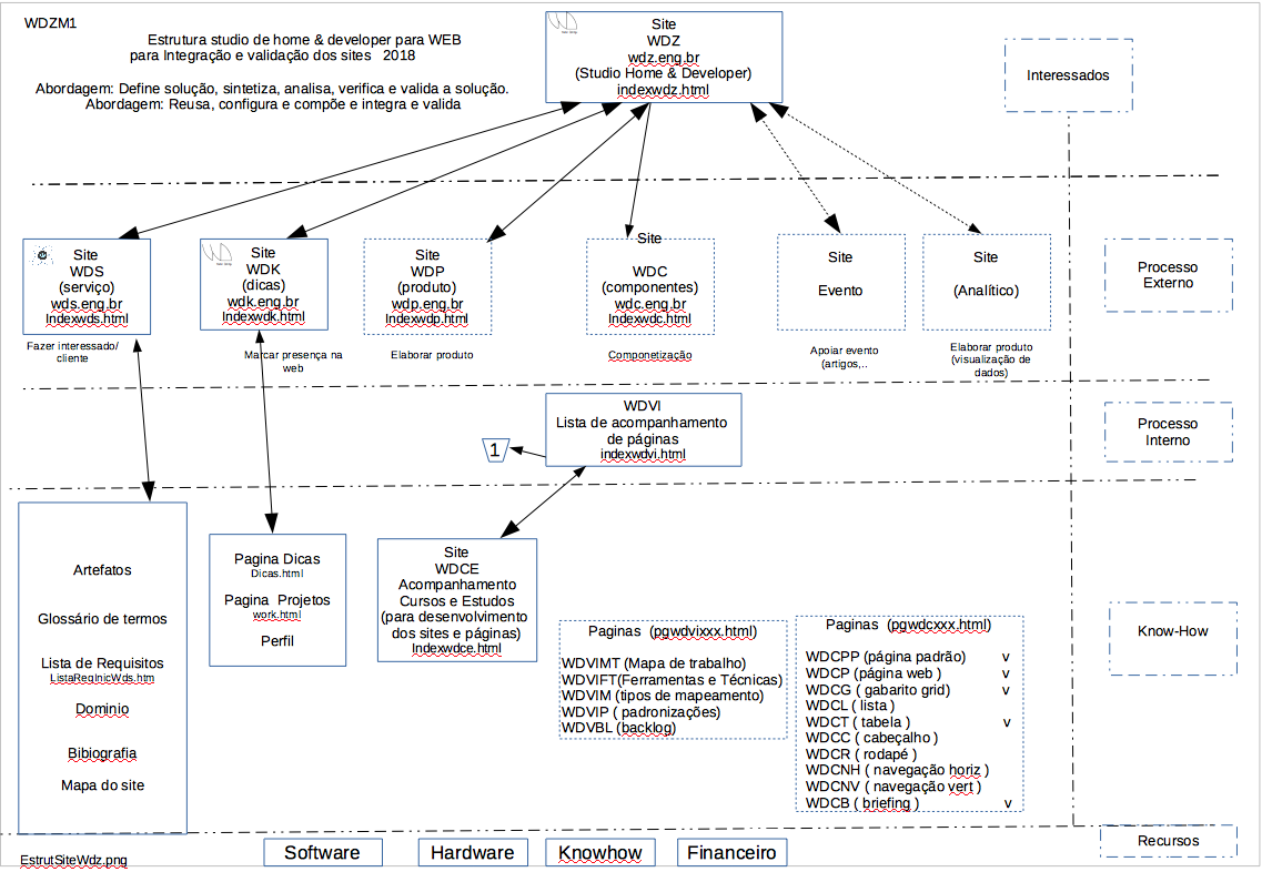
Home & Modelagem & Design & Prototipagem
(Site WDZ)
Grupo de sites que oferecem Conhecimento, Serviços, Produtos e Componentes Digitais.
Focados em Tecnologia de Informação para Sistemas de Informação de uso Organizacional.
Abordagem de desenvolvimento usando Mapeamento de Experiências, Design e Prototipagem
Veja o que atende sua necessidade Critério
CONHECIMENTO
(WDK)
wdk.eng.br@gmail.com
Objetivo: Marcar presença na internet.
O que é: Site de dicas de know-how.
Para quem: Interessados em sistemas de informação, suas tecnologias e áreas de conhecimento relacionadas.
Motivação: Elaborar resumos de tópicos para especificação e desenvolvimento de sistemas de informação.

SERVIÇO
(WDS)
wds.eng.br@gmail.com
Objetivo: Fazer cliente.
O que é: Site de serviço de elaboração de requisitos para especificação de software.
Para quem: Interessados em requisitos de software para especificação de sistemas
Motivação: Obter interessados em aprendizagem de serviço de elaboração de requisitos para especificação de software

PRODUTO
(WDP)
wdp.eng.br@gmail.com
Objetivo: Fazer produto digital.
O que é: Ferramenta para classificação de itens de conjuntos de informação.
Para quem: Analistas de sistemas e interessados em ter uma ferramenta para apoiar analise de conjuntos de palavras.
Motivação: Construir ferramenta para apoiar a execução de uma tarefa.

COMPONENTE
(WDC)
Objetivo: Montar páginas atravez de componentes.
O que é: Site de apoio a construção, conceito e conjunto de páginas Web.
Motivação: Facilitar a construção , design e conceito de páginas Web.